结构体的定义
结构体(struct)是由一系列具有相同类型或不同类型的数据构成的数据集合,也叫结构。
结构体和其他类型基础数据类型一样,例如int类型,char类型只不过结构体可以做成你想要的数据类型。以方便日后的使用。
在实际项目中,结构体是大量存在的。研发人员常使用结构体来封装一些属性来组成新的类型。由于C语言无法操作数据库,所以在项目中通过对结构体内部变量的操作将大量的数据存储在内存中,以完成对数据的存储和操作。
在实际问题中有时候我们需要几种数据类型一起来修饰某个变量。
例如一个学生的信息就需要学号(字符串),姓名(字符串),年龄(整形)等等。
这些数据类型都不同但是他们又是表示一个整体,要存在联系,那么我们就需要一个新的数据类型。
——结构体,它就将不同类型的数据存放在一起,作为一个整体进行处理。
结构体的大小不是结构体元素单纯相加就行的,因为我们现在主流的计算机使用的都是32Bit字长的CPU,对这类型的CPU取4个字节的数要比取一个字节要高效,也更方便。所以在结构体中每个成员的首地址都是4的整数倍的话,取数据元素时就会相对更高效,这就是内存对齐的由来。每个特定平台上的编译器都有自己的默认“对齐系数”(也叫对齐模数)。程序员可以通过预编译命令#pragmapack(n),n=1,2,4,8,16来改变这一系数,其中的n就是你要指定的“对齐系数”。
规则

结构体声明
这个声明描述了一个由两个字符数组和一个float变量组成的结构体。
但是注意,它并没有创建一个实际的数据对象,而是描述了一个组成这类对象的元素。
因此,我们有时候也将结构体声明叫做模板,因为它勾勒出数据该如何存储,并没有实例化数据对象。
下面介绍一下上面的结构体声明;
1、首先使用关键字struct,它表示接下来是一个结构体。
2、后面是一个可选的标志(book),它是用来引用该结构体的快速标记。
因此我们以后就可以这样创建数据对象
struct book library;//把library设为一个可以使用book结构体的结构体变量,则library这个变量就包含了其book结构体中的所有元素
3、接下来就是一个花括号,括起了结构体成员列表,及每个成员变量,使用的都是其自己的声明方式来描述,用分号来结束描述;
例如:char title[MAXTITL];字符数组就是这样声明的,用分号结束;
注意:其中每个成员可以使用任何一种C数据结构甚至是其他的结构体,也是可以的;
4、在结束花括号后的分号表示结构体设计定义的结束。
关于其struct声明的位置,也就是这段代码要放到哪里。同样这也是具有作用域的。
这种声明如果放在任何函数的外面,那么则可选标记可以在本文件中,该声明的后面的所有函数都可以使用。
如果这种声明在某个函数的内部,则它的标记只能在内部使用,并且在其声明之后;


关于我们不断说的,标记名是可选的,那么我们什么时候可以省略,什么时候一定不能省略呢?
如果是上面那种声明定义的方法,并且想在一个地方定义结构体设计,而在其他地方定义实际的结构体变量,那么就必须使用标记;
可以省略,设计的同时就创建该结构体变量,但是这种设计是一次性的。
一般格式就是:
struct 结构体名(也就是可选标记名){ 成员变量;};//使用分号表示定义结束。

1、最标准的方式:
2、不环保的方式
3、最奈何人的方式

定义结构体变量
之前我们结构体类型的定义(结构体的声明)只是告诉编译器该如何表示数据,但是它没有让计算机为其分配空间。
我们要使用结构体,那么就需要创建变量,也就是结构体变量;
看到这条指令,编译器才会创建一个结构体变量library,此时编译器才会按照book模板为该变量分配内存空间,并且这里存储空间都是以这个变量结合在一起的。
这也是后面访问结构体变量成员的时候,我们就要用到结构体变量名来访问。
分析:
struct book的作用:
在结构体声明中,struct book所起到的作用就像int,,,,等基础数据类型名作用一样。
定义两个struct book结构体类型的结构体变量,还定义了一个指向该结构体的指针,其ss指针可以指向s1,s2,或者任何其他的book结构体变量。
其实;
等效于;
现在还是回到刚才提及的那个问题,可选标志符什么时候可以省略;
其一;
其二;
一般格式为;typedef 已有类型 新类型名;

总结一下关于结构体变量的定义;
1、先定义结构体类型后再定义结构体变量;
2、在定义结构体类型的同时定义结构体变量;
格式为;
直接定义结构体类型变量,就是第二种中省略结构体名的情况;
这种方式不能指明结构体类型名而是直接定义结构体变量,并且在值定义一次结构体变量时适用,无结构体名的结构体类型是无法重复使用的。
也就是说,后面程序不能再定义此类型变量了,除非再写一次重复的struct。
![]()
对于结构体变量的初始化
先回忆一下关于基本数据类型和数组类型的初始化;
回忆一下数组初始化问题;

再回到结构体变量的初始化吧?
关于结构体变量的初始化与初始化数组类似;
也是使用花括号括起来,用逗号分隔的初始化好项目列表,注意每个初始化项目必须要和要初始化的结构体成员类型相匹配。
加入一点小知识;关于结构体初始化和存储类时期的问题;如果要初始化一个具有静态存储时期的结构体,初始化项目列表中的值必须是常量表达式;
注意如果在定义结构体变量的时候没有初始化,那么后面就不能全部一起初始化了;意思就是:
对于结构体的指定初始化;


访问结构体成员
结构体就像一个超级数组,在这个超级数组内,一个元素可以是char类型,下个元素就可以是flaot类型,再下个还可以是int数组型,这些都是存在的。
在数组里面我们通过下标可以访问一个数组的各个元素,那么如何访问结构体中的各个成员呢?
用结构成员运算符点(.)就可以了;
结构体变量名.成员名;
注意,点其结合性是自左至右的,它在所有的运算符中优先级是最高的;
例如,s1.title指的就是s1的title部分,s1.author指的就是s1的author部分,s1.value指的就是s1的value部分。
然后就可以像字符数组那样使用s1.title,像使用float数据类型一样使用s1.value;
注意,s1;虽然是个结构体,但是s1.value却是float型的。
因此s1.value就相当于float类型的变量名一样,按照float类型来使用;
例如;printf(“%s %s %f”,s1.title,s1.author,s1.value);//访问结构体变量元素
注意scanf(“%d”,&s1.value); 这语句存在两个运算符,&和结构成员运算符点。
按照道理我们应该将(s1。value括起来,因为他们是整体,表示s1的value部分)但是我们不括起来也是一样的,因为点的优先级要高于&。
如果其成员本身又是一种结构体类型,那么可以通过若干个成员运算符,一级一级的找到最低一级成员再对其进行操作;
结构体变量名.成员.子成员………最低一级子成员;
整体与分开
可以将一个结构体变量作为一个整体赋值给另一相同类型的结构体变量,可以到达整体赋值的效果;这个成员变量的值都将全部整体赋值给另外一个变量;
不能将一个结构体变量作为一个整体进行输入和输出;在输入输出结构体数据时,必须分别指明结构体变量的各成员;
![]()
小结:除去“相同类型的结构体变量可以相互整体赋值”外,其他情况下,不能整体引用,只能对各个成员分别引用;
结构体长度
数据类型的字节数:
16位编译器
char :1个字节
char*(即指针变量): 2个字节
short int : 2个字节
int: 2个字节
unsigned int : 2个字节
float: 4个字节
double: 8个字节
long: 4个字节
long long: 8个字节
unsigned long: 4个字节
32位编译器
char :1个字节
char*(即指针变量): 4个字节(32位的寻址空间是2^32, 即32个bit,也就是4个字节。同理64位编译器)
short int : 2个字节
int: 4个字节
unsigned int : 4个字节
float: 4个字节
double: 8个字节
long: 4个字节
long long: 8个字节
unsigned long: 4个字节
那么,下面这个结构体类型占几个字节呢?


结构体字节对齐
1、定义20个char元素的数组
2、定义结构体类型的指针ps指向ss数组
3、打印输出各个成员
![]()
可以看到addr和name都只占一个字节,但是未满4字节,跳过2字节后才是id的值,这就是4字节对齐。结构体成员有int型,会自动按照4字节对齐。

输出:

![]()
按照下面的顺序排列:
输出:


输出结果:
![]()
![]()
![]()
结构体嵌套
先定义结构体类型PERSON,再定义结构体STUDENT,PERSON作为它的一个成员。
1、定义STUDENT 指针变量指向数组ss
2、打印输出各成员和长度
![]()
![]()
调换STUDENT成员顺序,即
输出结果:


结构体嵌套其实没有太意外的东西,只要遵循一定规律即可:
使用方法与测试:
但是如果嵌套的结构体B是在A内部才声明的,并且没定义一个对应的对象实体b,这个结构体B的大小还是不算进结构体A中。
(结构体长度、结构体字节对齐、结构体嵌套内容来源于公众号“0基础学单片机”,作者:森林木,感谢原作者的分享)

占用内存空间
struct结构体,在结构体定义的时候不能申请内存空间,不过如果是结构体变量,声明的时候就可以分配——两者关系就像C++的类与对象,对象才分配内存(不过严格讲,作为代码段,结构体定义部分“.text”真的就不占空间了么?当然,这是另外一个范畴的话题)。
结构体的大小通常(只是通常)是结构体所含变量大小的总和,下面打印输出上述结构体的size:
结果毫无悬念,都是28:分别是char数组20,int变量4,浮点变量4.
![]()
下边说说不通常的情况
对于结构体中比较小的成员,可能会被强行对齐,造成空间的空置,这和读取内存的机制有关,为了效率。通常32位机按4字节对齐,小于的都当4字节,有连续小于4字节的,可以不着急对齐,等到凑够了整,加上下一个元素超出一个对齐位置,才开始调整,比如3+2或者1+4,后者都需要另起(下边的结构体大小是8bytes),相关例子就多了,不赘述。
相应的,64位机按8字节对齐。不过对齐不是绝对的,用#pragma pack()可以修改对齐,如果改成1,结构体大小就是实实在在的成员变量大小的总和了。
和C++的类不一样,结构体不可以给结构体内部变量初始化,。
如下,为错误示范:
PS:结构体的声明也要注意位置的,作用域不一样。
C++的结构体变量的声明定义和C有略微不同,说白了就是更“面向对象”风格化,要求更低。
![]()
为什么有些函数的参数是结构体指针型
上述C语言代码定义了三个函数:get_video() 用于获取一段视频信息,包括:视频的名称,地址,大小,时间,编码算法。
然后 handle_video() 函数根据视频的这些参数处理视频,之后 send_video() 负责将处理后的视频发送出去。下面是一次调用:
似乎这种写法和使用 struct video_info *指针型 参数的区别,无非就是函数内部访问数据的方式改变了而已。但是,如果读者能够想到我们之前讨论过的C语言函数的“栈帧”概念,应该能够发现,使用指针型参数的 handle_video() 和 send_video() 函数效率更好,开销更小。

在嵌入式开发中,经常需要表示各种系统状态,位结构体的出现大大方便了我们,尤其是在进行一些硬件层操作和数据通信时。但是在使用位结构体的过程中,是否深入思考一下它的相关属性?是否真正用到它的便利性,来提高系统效率?
下面将进行一些相关实验(这里以项目开发中的实际代码为例):
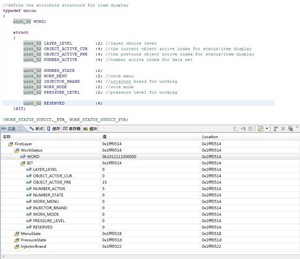
1.位结构体类型设计
看下面运行结果:

开始以为:reserved_1和SYMBOL_TYPE不在一个地址上,因为他们5+4共9位,超过了1个字节地址,但实际他们共用首地址了;而且reserved_2只定义了8位,竟然实际占用了4个字节(0x1fff0834 - 0x1fff0830),我本来是想让他占用1个字节的。WORDS整体占了8个字节(0x1fff0834 - 0x1fff082c),设计时分析占用5个字节
(SYMBOL_TYPE 1个;reserved_1 1个;SYMBOL_NUMBER+SYMBOL_ACTIVE 1个;SYMBOL_INDEX 1个;reserved_2 1个)。
uint_32 reserved_2 : 8; 占用4个字节,估计是uint_32在起作用,而这里写的8位,只是我使用的有效位数,另外24位空闲,如果在下面再定义一个uint_32 reserved_3 : 8,地址也是一样的,都是以uint_32为单位取地址。
同理,上面的5个变量,共用一个地址就不足为奇了。而且有效位的分配不是连续进行的,例如SYMBOL_TYPE+reserved_1 共9位,超过了一个字节,索性系统就分配两个字节给他们,每人一个;SYMBOL_NUMBER+SYMBOL_ACTIVE 共8位,一个字节就能搞定。
2、修改数据结构,验证上述猜想
地址数据如下:
![]()
当换成uint_8后,可以看到地址空间占用大大减小,reserved_2只占用1个字节(0x1fff069f - 0x1fff069e),其他变量也都符合上面的结论猜想。但是,注意看上面黄色和红色的语句,总感觉有些勉强,那么我又会想,前两个变量数据域是9位,那么他们实际上是不是真正的独立呢?虽然在uint_8上面他们是不同的地址,在uint_32的时候是不是也是不同的地址空间呢?
3、分析结构体内部的数据域是否连续,看下图及结果

分析:
这些数据域,整体相加一共32位,占用4个字节(不考虑数据对齐问题)。而实际确实是占用了4个字节,唯一的原因就是:这些数据域以紧凑的方式链接,没有任何空闲位。实际是不是这样呢?
看下图和结果:

主要是分析第2和第3个数据域是否紧密链接的。OBJECT_ACTIVE_PRE赋值0b00001111,NUMBER_ACTIVE赋值0b00000101,其他变量都是0,看到WORD数值0b00。分析WORD数据,可以看到这款MCU还是小端格式(高位数据在高端,低位数据在低端,这里不对大小端进行讨论),断开数据变成(0)10111 ,正好是0101+1111,OBJECT_ACTIVE_PRE数据域,跨越了两个字节,并不是刚开始设想的那样。这就印证了上面的紧密链接的结论,也符合数据结果输出。
4、再次实验,分析数据是否紧密链接,看下图和结果

这两个结构体有什么不一样?数据类型不一致,一个是uint_32,一个是uint_8。综上所述:数据类型影响的是编译器在分配物理空间时的大小单位,uint_32是以4个字节为单位,而后面的位域则是指在已经分配好的物理空间内部再紧凑的方式分配数据位,当物理空间不能满足位域时,那么系统就再次以一定大小单位进行物理空间分配,这个单位就是上面提到的uint_8或者uint_32。
举例:上面uint_32时,这些位域不管是不是在一个字节地址上,如果能够紧凑的分配在一个4字节空间大小上,就直接紧凑分配。如果不能则继续分配(总空间超过4字节),则再次以4字节空间分配,并把新的位域建立在新的地址空间上(条目1上的就是)。当uint_8时,很明显如果位域不能紧凑的放在一个字节空间上,那么就从新分配新的1字节空间大小,道理是一样的。
5、结构体组合、共用体组合是否影响上述结论

![]()
可以看到,系统并没有因为位结构体上面有uint_4的4字节变量或者共用体类型,就改变分配策略把位域都挤到4字节之内,看来他们是没有什么实质性联系的。这里把uint_32改成uint_8,或者把位结构体也替换掉,经我试验证明,都是没有任何影响的。
总结:
1、在操作位结构体时,要关注变量的位域是否在一个变量类型(uint_32或者uint_8)上,判断占用空间大小
2、除了位域,还要关注变量定义类型,因为编译器空间分配始终是按类型分配的,位域只是指出了有效位(小于类型占用空间),而且如果位域大于类型空间,编译器直接报错(如 uint_8 test :15,可自行实验)。
3、这两个因素都影响变量占用空间大小,具体可以结合调试窗口,通过地址分配分析判断
4、最重要的一点:上面的所有结果,都是基于我自己的CodeWarrior10.2和MQX3.8分析出来的,不同的编译环境和操作系统,都可能会有不同的结果;而且即便是环境相同,编译器的配置和优化选项都有可能影响系统处理结果。结论并不重要,主要想告诉大家这一块隐藏陷阱,在以后处理类似问题时,要注意分析避让并掌握方法。
版权声明:
本文来源网络,所有图片文章版权属于原作者,如有侵权,联系删除。
本文网址:https://www.mushiming.com/mjsbk/4950.html