提示:文章写完后,目录可以自动生成,如何生成可参考右边的帮助文档
“航天派”公众号上一期文章介绍了“麒麟操作系统查看和关闭139、445端口的方法”,今天介绍“Windows系统查看和关闭139、445端口的方法”。

前期,尝试使用一些软件关闭139、445端口,结果效果不理想;尝试使用网络上的一些操作方法,效果也不佳。今天介绍的关闭端口方法是经过多次实践验证过的,是真实有效的。需要提前说明,使用本文关闭139、445端口的方法,要在操作完成之后进行系统重启才能生效。
按Windows+R键,弹出运行窗口,输入cmd回车,然后在命令提示符窗口输入如下命令,查看139、445端口是否存在:
如下图,可以看到该计算机TCP协议下均存在139、445端口,且处于LISTENING状态,接下来将封闭该计算机的139、445端口。

(1)在命令提升符号窗口接着输入regedit,将弹出注册表编辑器。

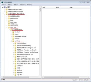
(2)在注册表编辑器找到HKEY_LOCAL_MACHINE—>SYSTEM—>ControlSet001—>services,如下图。

(3)在services中,找到NetBT—>Parameters,然后选中Parameters右键新建DWORD(32-位)值,如下图。

(4)将新建的DWORD命名为“SMBDericeEnabled”,并将其值修改为0(默认就是0,可以不用改),如下图。

(5)打开控制面板,选择管理工具—>服务—>Server—属性,如下图。

(6)在属性窗口将启动类型改为“禁用”,将服务状态选为“暂停”,然后点击应用、确定即可,如下图。

(7)完成以上操作之后,重启计算机,再次使用netstat -na | findstr 445查询,发现445端口已经关闭。当然可以等关闭完139端口之后,一起重启计算机,下面介绍关闭139端口的方法。
关闭139端口的方法,相比关闭445端口的方法,要简单很多。
(1)通过控制面板或者直接双击状态栏中网络连接图标,打开“网络和共享中心”,选择“更改适配器设置”—>本地连接—>属性,然后选择Internet协议版本4(TCP/IPv4)—>高级—>WINS—>禁用TCP/IP上的NetBIOS(S),然后点击确定即可,如下图。

(2)完成以上操作之后,重启计算机,然后在命令提示符窗口输入netstat -na | findstr 139、netstat -na | findstr 445查看139、445端口是否已关闭。如下图,经查询,139、445端口已经不存在,已经被关闭。

以上介绍了Windows系统查看和关闭139、445端口的方法,是经过多次实践验证过的,方法靠谱,值得分享。
关注“航天派”微信公众号,了解以下更好实用内容:

【Windows系统】查看和关闭139、445端口的方法
【麒麟操作系统】查看和关闭139、445端口的方法
【国际电联无线电通信部门(ITU-R)】雨衰建议书、雨衰模型和降雨率数据下载
【Linux系统】开往2022虎年的小火车
【麒麟操作系统】使用和维护之进程相关的操作命令
【学术论文】海南测控天线系统防御台风的措施
【Linux系统】安装Qt的方法以及配置环境变量和测试应用
【Linux系统】离线安装ntpdate服务和与国家授时中心进行时间同步的方法
【Linux系统】乌班图Linux系统安装之后的几种常用操作
【NCL_to_Python】安装PyNGL,PyNIO,WRF-Python库和绘制图形
【Linux系统】Win10+Linux双系统:从硬件升级到双系统安装的全过程
【MATLAB】一张甘特图(Gantt chart)
【信号源+频谱仪】测量三阶交调信号电平
【信号源+频谱仪】测量系统的相位噪声(dBc/Hz)
【MATLAB】编写软件和发布独立运行应用程序
【MATLAB】最小二乘法:气温的曲线拟合和评估
【台风研究】最近30年登陆海南的台风
【MATLAB之考研数学】:定积分
【MATLAB之考研数学】:不定积分
【MATLAB之考研数学】:隐函数及其导数
【MATLAB之考研数学】:参数方程及其导数
【MATLAB之考研数学】:函数的导数和求函数在拐点处的切线方程
【MATLAB之考研数学】:函数的极限
【MATLAB之考研数学】:数列的极限
【Python】向程序员送上Python馅儿的生日蛋糕
【Python】Python拆分和合并GIF表情包
【MATLAB】生成和演唱《中国人民解放军军歌》
【MATLAB】使用不同颜色显示正负距平
【MATLAB】处理降水数据和进行线性回归
【MATLAB】处理FY-2G卫星云覆盖率数据(hdf格式)
【MATLAB】处理“中国自动站与CMORPH融合的逐时降水量0.1°网格数据”
【MATLAB】绘制台风“白鹿(BAILU)”的移动路径
【MATLAB】百度地图提取目标经纬度和精确绘制中国地图
【MATLAB】演示明文+秘钥,通过凯撒密码偏移获得密文全过程
【MATLAB】处理CMIP5模式输出数据(NetCDF格式)
【MATALB】处理中国地面降水日值0.5°×0.5°格点数据集
【Python】读取netCDF格式数据和绘制全球日平均气温分布图
【Python】标出参加“博鳌亚洲论坛”的国家
【Python】制作"天气预报"查询软件(方法简单,附全部代码)
【Python】制作雷达基本反射率动态图
【Python】生成词云图和统计词频数
【Python】编写“情人节”表白软件
【流浪地球】MATLAB模拟地球加速旋转、减速旋转、顺时针旋转、逆时针旋转
【卫星发射】MATLAB模拟第一、二、三宇宙速度时卫星发射后的运动轨迹
【Python 】turtle库绘制“福”字,祝大家春节快乐
【卫星导航】MATLAB计算GPS卫星轨道和模拟GPS星座(附源代码)
【滤波器】MATLAB模拟设计FIR低通数字滤波器
【矢量网络分析仪】检测S低噪放的群时延(GD)
【矢量网络分析仪】检测同轴电缆的驻波比(SWR)
【信号源+频谱仪】不同频率时多功放合成输出功率的变化
【信号源+频谱仪】检测链路指定带宽内的杂散信号
【频谱仪】检测信道带宽(秒懂3dB带宽)
【频谱仪】检测链路增益平坦度(图文并茂,一学就会)
版权声明:
本文来源网络,所有图片文章版权属于原作者,如有侵权,联系删除。
本文网址:https://www.mushiming.com/mjsbk/6950.html