jdk1.8发生了一些改变,请参看最新版:http://yuanrengu.com/2020/ba184259.html
下面直接来干货,先说这三个Map的区别:
- 底层数组+链表实现,无论key还是value都不能为null,线程安全,实现线程安全的方式是在修改数据时锁住整个HashTable,效率低,ConcurrentHashMap做了相关优化
- 初始size为11,扩容:newsize = olesize*2+1
- 计算index的方法:index = (hash & 0x7FFFFFFF) % tab.length
- 底层数组+链表实现,可以存储null键和null值,线程不安全
- 初始size为16,扩容:newsize = oldsize*2,size一定为2的n次幂
- 扩容针对整个Map,每次扩容时,原来数组中的元素依次重新计算存放位置,并重新插入
- 插入元素后才判断该不该扩容,有可能无效扩容(插入后如果扩容,如果没有再次插入,就会产生无效扩容)
- 当Map中元素总数超过Entry数组的75%,触发扩容操作,为了减少链表长度,元素分配更均匀
- 计算index方法:index = hash & (tab.length – 1)
HashMap的初始值还要考虑加载因子:
- 哈希冲突:若干Key的哈希值按数组大小取模后,如果落在同一个数组下标上,将组成一条Entry链,对Key的查找需要遍历Entry链上的每个元素执行equals()比较。
- 加载因子:为了降低哈希冲突的概率,默认当HashMap中的键值对达到数组大小的75%时,即会触发扩容。因此,如果预估容量是100,即需要设定100/0.75=134的数组大小。
- 空间换时间:如果希望加快Key查找的时间,还可以进一步降低加载因子,加大初始大小,以降低哈希冲突的概率。
HashMap和Hashtable都是用hash算法来决定其元素的存储,因此HashMap和Hashtable的hash表包含如下属性:
- 容量(capacity):hash表中桶的数量
- 初始化容量(initial capacity):创建hash表时桶的数量,HashMap允许在构造器中指定初始化容量
- 尺寸(size):当前hash表中记录的数量
- 负载因子(load factor):负载因子等于“size/capacity”。负载因子为0,表示空的hash表,0.5表示半满的散列表,依此类推。轻负载的散列表具有冲突少、适宜插入与查询的特点(但是使用Iterator迭代元素时比较慢)
除此之外,hash表里还有一个“负载极限”,“负载极限”是一个0~1的数值,“负载极限”决定了hash表的最大填满程度。当hash表中的负载因子达到指定的“负载极限”时,hash表会自动成倍地增加容量(桶的数量),并将原有的对象重新分配,放入新的桶内,这称为rehashing。
HashMap和Hashtable的构造器允许指定一个负载极限,HashMap和Hashtable默认的“负载极限”为0.75,这表明当该hash表的3/4已经被填满时,hash表会发生rehashing。
“负载极限”的默认值(0.75)是时间和空间成本上的一种折中:
- 较高的“负载极限”可以降低hash表所占用的内存空间,但会增加查询数据的时间开销,而查询是最频繁的操作(HashMap的get()与put()方法都要用到查询)
- 较低的“负载极限”会提高查询数据的性能,但会增加hash表所占用的内存开销
程序猿可以根据实际情况来调整“负载极限”值。
- 底层采用分段的数组+链表实现,线程安全
- 通过把整个Map分为N个Segment,可以提供相同的线程安全,但是效率提升N倍,默认提升16倍。(读操作不加锁,由于HashEntry的value变量是 volatile的,也能保证读取到最新的值。)
- Hashtable的synchronized是针对整张Hash表的,即每次锁住整张表让线程独占,ConcurrentHashMap允许多个修改操作并发进行,其关键在于使用了锁分离技术
- 有些方法需要跨段,比如size()和containsValue(),它们可能需要锁定整个表而而不仅仅是某个段,这需要按顺序锁定所有段,操作完毕后,又按顺序释放所有段的锁
- 扩容:段内扩容(段内元素超过该段对应Entry数组长度的75%触发扩容,不会对整个Map进行扩容),插入前检测需不需要扩容,有效避免无效扩容
Hashtable和HashMap都实现了Map接口,但是Hashtable的实现是基于Dictionary抽象类的。Java5提供了ConcurrentHashMap,它是HashTable的替代,比HashTable的扩展性更好。
HashMap基于哈希思想,实现对数据的读写。当我们将键值对传递给put()方法时,它调用键对象的hashCode()方法来计算hashcode,然后找到bucket位置来存储值对象。当获取对象时,通过键对象的equals()方法找到正确的键值对,然后返回值对象。HashMap使用链表来解决碰撞问题,当发生碰撞时,对象将会储存在链表的下一个节点中。HashMap在每个链表节点中储存键值对对象。当两个不同的键对象的hashcode相同时,它们会储存在同一个bucket位置的链表中,可通过键对象的equals()方法来找到键值对。如果链表大小超过阈值(TREEIFY_THRESHOLD,8),链表就会被改造为树形结构。
在HashMap中,null可以作为键,这样的键只有一个,但可以有一个或多个键所对应的值为null。当get()方法返回null值时,即可以表示HashMap中没有该key,也可以表示该key所对应的value为null。因此,在HashMap中不能由get()方法来判断HashMap中是否存在某个key,应该用containsKey()方法来判断。而在Hashtable中,无论是key还是value都不能为null。
Hashtable是线程安全的,它的方法是同步的,可以直接用在多线程环境中。而HashMap则不是线程安全的,在多线程环境中,需要手动实现同步机制。
Hashtable与HashMap另一个区别是HashMap的迭代器(Iterator)是fail-fast迭代器,而Hashtable的enumerator迭代器不是fail-fast的。所以当有其它线程改变了HashMap的结构(增加或者移除元素),将会抛出ConcurrentModificationException,但迭代器本身的remove()方法移除元素则不会抛出ConcurrentModificationException异常。但这并不是一个一定发生的行为,要看JVM。
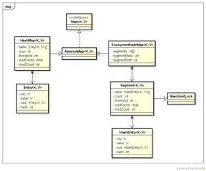
先看一下简单的类图:

从类图中可以看出来在存储结构中ConcurrentHashMap比HashMap多出了一个类Segment,而Segment是一个可重入锁。
ConcurrentHashMap是使用了锁分段技术来保证线程安全的。
锁分段技术:首先将数据分成一段一段的存储,然后给每一段数据配一把锁,当一个线程占用锁访问其中一个段数据的时候,其他段的数据也能被其他线程访问。
ConcurrentHashMap提供了与Hashtable和SynchronizedMap不同的锁机制。Hashtable中采用的锁机制是一次锁住整个hash表,从而在同一时刻只能由一个线程对其进行操作;而ConcurrentHashMap中则是一次锁住一个桶。
ConcurrentHashMap默认将hash表分为16个桶,诸如get、put、remove等常用操作只锁住当前需要用到的桶。这样,原来只能一个线程进入,现在却能同时有16个写线程执行,并发性能的提升是显而易见的。

版权声明:
本文来源网络,所有图片文章版权属于原作者,如有侵权,联系删除。
本文网址:https://www.mushiming.com/mjsbk/13298.html